UDE Designer

This option allows the user to create a Used Defined Elements. Flow simulator allows users to create user defined element. Users can create different category of inputs like text fields, tabular inputs, combo box & checkbox using entity designer user interface. The User Defined Elements are available at the bottom section of the Element Library.

Entity Designer

The Entity Designer windows allows you to create, save, open, delete UDE element. It also provides interface for object tree definition, create Input parameters & Provide interface to write a Python Script for a solver.

Object Tree Definition

Object tree Definition allow to Set the Element type, Element Name, Element Symbol, Icon path, Screen Label & Element Comment.

Property Editor Definition

Property Editor Definition allow to Set different input field for the element. It allows the user to set variable names for Databases as well as screen label. You can choose the type for input field which are Text box, Combo-box, Checkbox & Tabular. User also needs to set unit field for corresponding inputs. Below figure shows detailed layout of Property Editor Definition panel.

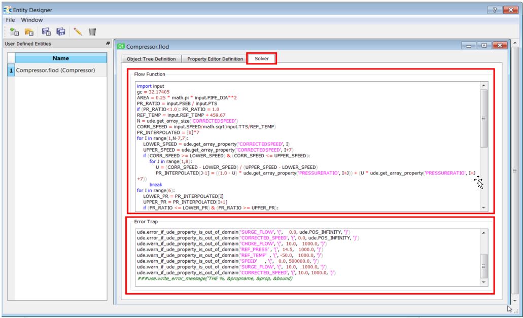
Solver

Solver panel interface allow users to write a Python Script or use Fortran Coding to create user defined solver.

  • If the user selects Fortran option, there are set of instruction provided to use Fortran Myelib. User need to follow those instructions to create & compile user defined Fortran element.

  • For Python User interface, it has two different panels, one for Flow Function which is the solver routine for user defined element, & the other panel is to setup the error traps for the solution routine.