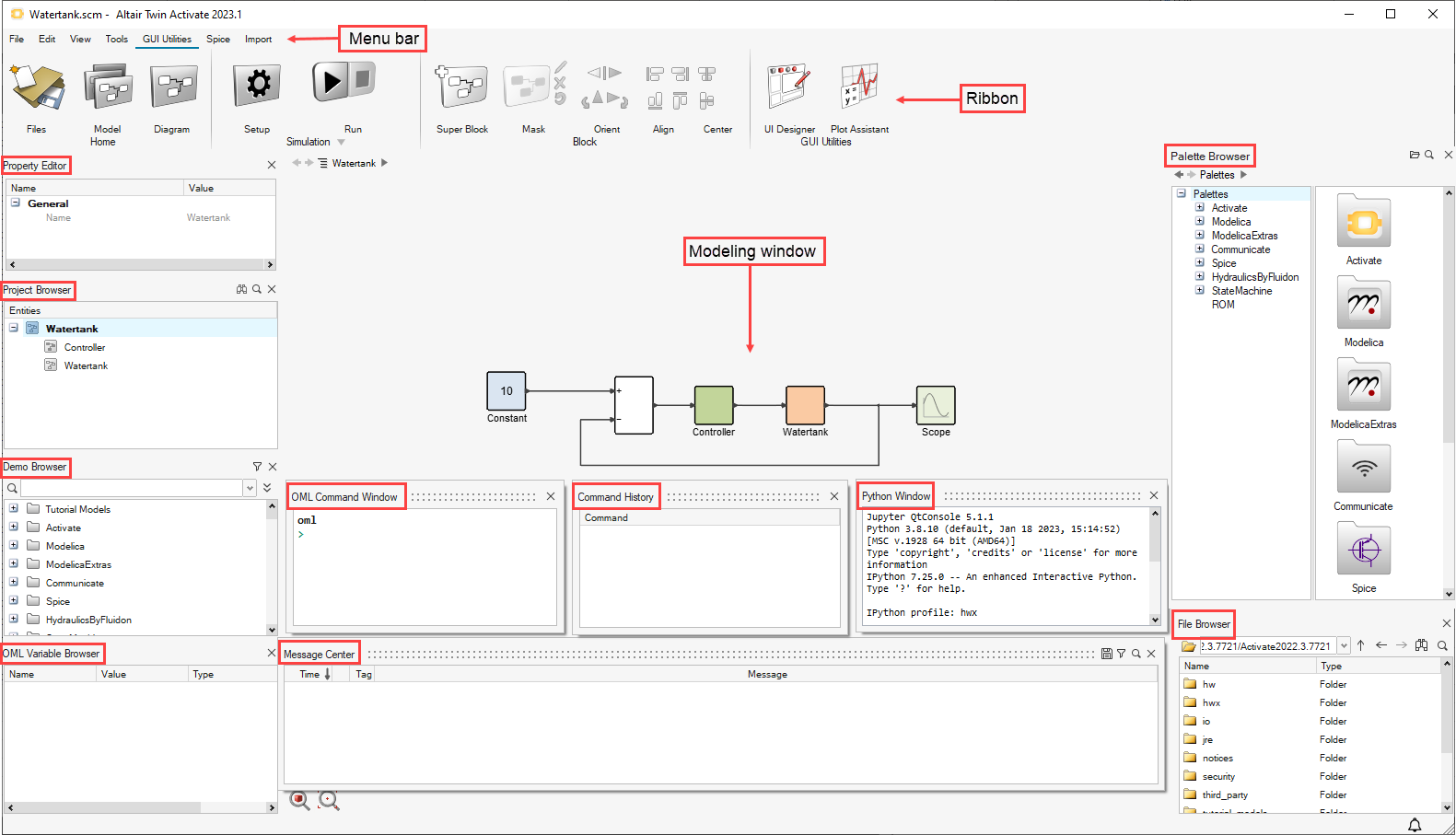
Workspace

The application workspace includes a combination of tools, browsers and palettes of predefined and programmable blocks to help you easily construct and simulate dynamical system models.

ribbonmenu barproject browserproperty editormodeling windowoml command windowcommand historydemo browservariable browserfile browserpalette browserpython windowmessage center

Menu Bar

The File, Edit, and View pull-down menus provide access to basic functions of the software. The Simulation, Modeling, Export, and Tools options open their respective ribbons.

File Menu

Provides access to standard file options as well as block libraries, screen captures, system preferences, help and tutorials.

Edit Menu

Provides standard cut, copy and paste options.

View Menu

Provides access to the Project Browser, File Browser, Variable Browser, Palette Browser, Property Editor, Command History and OML Command Window.

Simulation

Provides access to the Simulation ribbon icons.

Modeling

Provides access to the Modeling ribbon icons.

Export

Provides access to the Export ribbon icons.

Tools

Provides access to the Tools ribbon icons.

Ribbon

The ribbon is the area of the GUI where you can access a variety of modeling and simulation tools. Some tools are arranged into tool groups. Hovering over a tool group highlights the individual tools in the group.

Files
The Files tool group provides standard options to create new, open existing and save files.

Simulation

Click the Simulation option in the Menu bar to open the simulation icons in the ribbon area.

Model
The Model tool lets you define initialization information for a model as well as archival information such as a model name, creation date and description.
Diagram
The Diagram tool lets you define a context for a diagram and view the parameters for a diagram.
Simulation
The Simulate tool group provides the options to set up, run, and stop the simulation of a diagram. You can also create results files and animations, and debug the simulation.
Model check
Compile the current model.
Viewer
View results file and animation.

Modeling

Click the Modeling option in the Menu bar to open the modeling icons in the ribbon area.

Model
The Model tool lets you define initialization information for a model as well as archival information such as a model name, creation date and description.
Diagram
The Diagram tool lets you define a context for a diagram and view the parameters for a diagram.
Super Block
The Super Block tool converts a group of blocks into a super block. The super block facilitates a group of blocks to function as a single block.
Mask
The Mask tool group hides the display of blocks in a diagram to help lessen the complexity of the diagram. The tool group includes options to create, edit, remove and restore a mask.
Orient
The Orient tool group automatically positions selected blocks and links in a diagram. The tool group includes options to flip or rotate blocks.
Align
The Align tool group automatically positions selected blocks and links in a diagram. The tool group includes options to align blocks to the left, right, top or bottom.
Center
The Center tool group automatically positions selected blocks and links in a diagram. The tool group includes options to center blocks horizontally or vertically.
romAI Director
Launch romAI Director.

Export

Click the Export option in the Menu bar to open the export icons in the ribbon area.

Export
Generate C code from a super block to create new blocks, export to other simulation environments, and generate standalone applications.
OML
Export to OML.
Modelica
Export the Modelica component from the current model.
Model Report
Create a report to capture model information and simulation results.

Tools

Click the Tools option in the Menu bar to open the tool icons in the ribbon area.

FMU Editor
Edit an FMU, hide or expose variables and attributes, and save and export a customized FMU.
OML Editor
Write, edit, and run OML scripts.
Curve Editor
Manually design and manage a time signal curve.
Block Builder
Build a block using an interactive tool.
UI Designer
Create a GUI with predefined objects from the UI Designer toolkit.
Plot Assistant
Plot data from a delimited file or your OML workspace and modify the plots.
Optimization
Define cost and constraint functions and parameters, and generate a reusable OML script for a given optimization problem.
MAT Explorer
GUI for .MAT files.
Spice Netlist

Project Browser

The Project Browser displays a tree view of all model data open in a current session.

The Project Browser lets you navigate between models, model hierarchy, and objects in the models such as blocks and super blocks. The tree includes a dedicated branch for all plots and scopes created in a current session.

Select the entity types you want to display in the Project Browser from the Entity Type dialog.


To retain your display selections, from the File > Preferences dialog, select Remember Entity Types.



Property Editor

The Property Editor displays the properties of a selected object and enables you to assign properties such as a name to various objects in a model.

Command History

The Command History window displays the OML command history for the current session.

Variable Browser

The Variable Browser provides access to all variables available for the current session.

Demo Browser

The Demo Browser provides easy access to models and other model-related files.

Accessing Files from the Demo Browser

The tree of the Demo Browser lets you access files from designated directories.

From the menu bar, select View > Demo Browser.
The Demo Browser opens and lets you access the following types of files:
  • OML scripts that are authored or executed from the OML Editor.
  • Any .sclin or .scopt files that are authored or executed from the Optimization Editor.
  • Any .scm, .oml or .sclin files, or files in the demo directories that are associated with the installed toolboxes or libraries.
The followng options are available to search for demos:
  • Match Case
  • Whole Names Only
  • Use Wildcards
  • Show Only Files Containing Block or Component

Modeling Window

The modeling window is the area in the workspace where you construct models using a hierarchical system of block diagrams.

The modeling window lets you construct diagrams with user-defined blocks or predefined blocks from the software's block library. A variety of tools are available for editing diagrams in the modeling window, including an OML editor.

OML Command Window

The OML command window lets you enter individual OML commands to create or modify block definitions; create, edit or simulate models; manipulate elements inside of diagrams; and define functions for the pre- and post-processing of data required for model simulations.

Python Command Window

The Python command window lets you enter individual Python commands supported by the Python interpreter (3.5.4 for the current release) included with Twin Activate.

The Python command window gives access to of all the commands supported by the Python interpreter (3.5.4 for the current release) that is included with Twin Activate.

The Python package in Twin Activate provides a number of modules such as numpy, scipy and many more.

Additional packages can be added using the standard Python commands (pip).

File Browser

The File Browser displays the files in the current working directory.

The current working directory is the path displayed by the OML command pwd(). You can change the current working directory in the File Browser by applying the function cd() or navigating directories.

Palette Browser

The Palette Browser provides access to the library palettes which hold collections of predefined and user-defined blocks.

The Palette Browser displays blocks as icons in the right pane and a tree view in the left pane. The standard installation includes the Activate and Modelica palettes.

Message Center

The Message Center window shows the model name, status, and elapsed time of a simulation. Warnings are also shown for any errors that occur during the simulation phases.