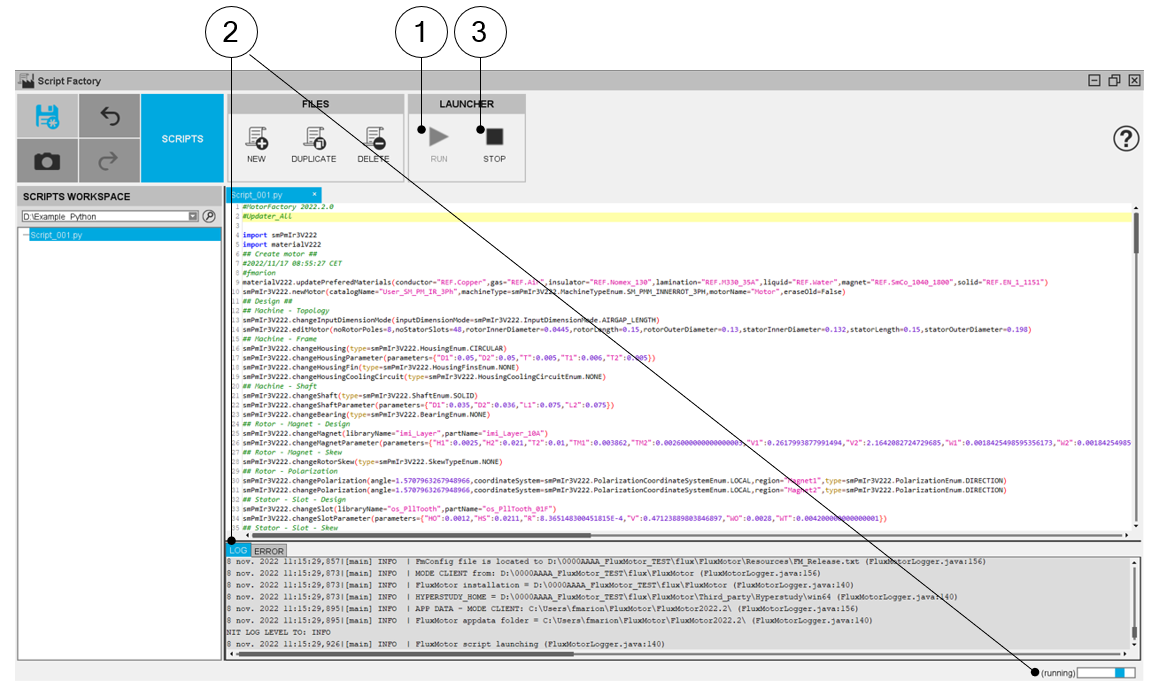
Run and Stop
In Script Factory application, there is a launcher of python file, that means an edited
python file can be run and stop.
|
|
|
| How to run and stop a python Script from the workspace tree? | |
| 1 | Click on the icon RUN via the LAUNCHER menu to run the Edited file. |
| 2 | The LOG folder scrolls during the run and a ping-pong bar appears. |
| 3 | To stop the file execution, click on the icon STOP via the LAUNCHER menu. |